游戏简介
手机模拟电脑运行大型的游戏 画面流畅不卡顿
exagear模拟器是一款非常好用的游戏模拟工具,使用完全免费,软件的界面非常简单纯净,用户可以使用此软件在手机上的计算机上运行所有游戏,即使没有电脑也可以轻松的体验大型的游戏,能够体验更多游戏给带来很多的欢乐
1、下载exagear模拟器压缩包,用手机解压得到exagear模拟器安装包和“main.12.com.eltechs.ed.obb”
obb数据包下载地址:https://pan.baidu.com/s/1x1cSA3zidnzIOTGq-Ym00g 提取码:fah9

2、安装exagear模拟器

3、在文件管理里面找到“main.12.com.eltechs.ed.obb”

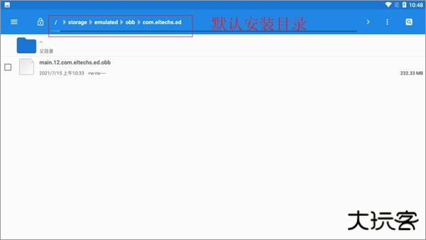
4、把“main.12.com.eltechs.ed.obb”移动到exagear模拟器安装目录下;
默认安装目录【storage/emulated/obb/com.eltechs.ed】

5、下载游戏,解压游戏到手机内存的exagear目录下,没有自建
6、启动应用,第一次加载可能较长慢慢等待,如果出错请重复上面几步!进入后选择自己要玩的游戏

7、点击游戏会出现两个选择,第一个是在带侧边鼠标键盘启动,第二个是全屏启动游戏!选择一项,在选择第二个破解内购
8、接下来就是加载游戏,可能加载时间较长,等待一会儿,进入后就可以尽情的游戏了
1、为了让Android设备用户重温经典PC游戏,来自俄罗斯的初创公司Eltechs发布了一款全新的Android游戏模拟器ExaGearStrategies。介绍称,该游戏模拟器的主要功能就是将经典的PC游戏带到Android智能手机或平板电脑上来,不过更多的只针对策略类游戏。
2、目前Eltechs公司又出品的一款专注于电脑rpg游戏的模拟器ExaGearRPG,官方声称支持:魔法门6/7/8和辐射1/2
3、目前测试通过的游戏有红警系列,英雄无敌3,三国群英传2,星际争霸,凯撒大帝3,突袭2。。。。。,均可流畅运行,更多游戏待测试,建议手机ram1g以上。

1、免费试用和合理的方案控制。该游戏价格优惠,一开始即可免费试用,以体验原生游戏带来的乐趣;
2、现在,Android手机的发展让您感受到庞大的生态系统,其中包含许多应用程序,让您感受到时光流逝的乐趣以及一些经典的街机游戏;
3、这个游戏非常强大。与经典的PC玩游戏相比,它为所有人带来了更好的游戏效果,减轻了PC的乐趣,并发布了新的Android模拟玩游戏。

1、exagear模拟器免费版是一款允许在ARM设备上运行应用程序的软件。它提供了一个虚拟机环境。
2、在这个环境中,用户可以安装和运行Windows应用程序和游戏,而不需要在设备上安装任何Windows操作系统。
3、它的安装和使用非常简单,对于非技术人员来说也很容易上手,已经成为了许多用户的首选工具,帮助他们在移动设备上享受更多的功能和娱乐。
1、拥有全世界各地的小游戏都能在这款软件上游玩。
2、在游戏后台还有一个可以发信息的地方,让你结交到更多的小伙伴。
3、软件更加方便的给我们带来许多精彩的小游戏,还有不同的操作风格。
4、软件中都是中文,更大情况下帮我们省去了更多的操作以及看不到英文的烦恼。
1、丰富的游戏等你选择使用、感受不一样的游戏乐趣
2、掌上模拟
3、在手机上也能体验到端游的乐趣
4、简单操作
5、简单的操作玩法、体验更多的游戏乐趣
游戏信息
同类游戏
更多资讯MORE +
相关专题MORE +