游戏简介
Exagear模拟器是一款强大的安卓平台PC游戏模拟器。它内置了极为丰富且精彩的游戏资源库,提供多个适配版本,用户可轻松探索并挑选符合自身喜好的游戏内容与风格。该软件全程通过系统监测保障数据安全,无病毒风险,确保了流畅安全的运行环境。Exagear兼容广泛,支持各类安卓机型,使玩家能够便捷地体验众多高品质的移植游戏,充分满足用户的娱乐需求。
1、在大玩客下载站下载安装apk安装包和bass.so文件压缩包。

2、解压edfix23数据包

3、把bass.so文件复制或者移动到手机根目录。
根目录位置:储存管理→手机储存→bass.so(不要任何文件夹)

4、安装exagear模拟器并打开

5、看到此提示后退出模拟器

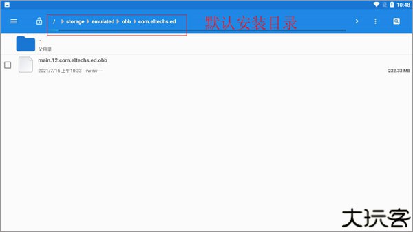
6、把数据包main.31.com.eltechs.ed.obb移动或者复制到Android→obb→com.eltechs.ed文件夹。
注意:是 com.eltechs.ed文件夹

注意:
普通版obb数据包名字是:main.30.com.eltechs.ed.obb

7、打开模拟器(解压时不要点击屏幕,误点的话点击空白地方就行)

8、启动后点击左上角三横(桌面两字左边)

9、点击环境管理

10、如果玩3d游戏就点击右上角+号添加一个环境(如果玩mugen或者2d游戏可无视这步)

11、选择一个环境管理点击左边的三点选择设置

12、设置好游戏对应的分辨率和颜色(设置好后按左上角←退出)

13、点击设置好的环境右边三点选择启动

14、第一次启动会显示这个(不用管)

15、把游戏放到ExaGear文件夹里(游戏记得解压)
ps:如果没有ExaGear文件夹就自己创建一个
如果游戏不显示把ExaGear文件夹全部大写改成EXAGEAR,如果是其它版本模拟器也可以试试把游戏放Download文件夹。

16、模拟器里进入D盘找到游戏(如游戏是模拟器打开后才放进去,那就随便进入一个文件夹后退回d盘就会显示该游戏)。

17、找到游戏的开始exe文件进入游戏(可以愉快玩耍了)。

1、丰富的游戏选择,您可以在这里选择丰富的游戏类型,可以感受不同的游戏乐趣,探索丰富的游戏模式。
2、你可以在你的手机上运行电脑游戏,它也包含很多内置的游戏包,你可以在下载安装后玩这些电脑游戏。
3、通过模拟器,通过手机游戏体验经典电脑游戏,在手掌上感受精彩的电脑数据,并提供完整的安装功能。
4、这里是全方位的安装玩法,通过键盘灯和各种工具为大家设置一些巧妙的工具,让大家体验更轻松快捷。

1、2万多款经典游戏汉化精品,全部验证可玩。
2、街机、掌机、家用机等18款经典游戏主机。
3、下载安装一键完成,游戏主机分类一目了然。
4、免费高速下载,支持多任务多线程同时下载。

exagear模拟器app功能强大,能够轻松的模拟超多游戏的运行环境,运行流畅,在这里享受更丰富的游戏体验,功能非常实用,是一款非常好用全面的PC游戏模拟器软件。
游戏信息
更多资讯MORE +
相关专题MORE +